Welcome to my blog with some of my work in progress. I’ve been working on this portfolio idea, you can read more about my recent projects below.
Recent Projects
Video Chapter Summarizer
Click here to see Demo
Github link
Hi all, Thanks for landing to see this demo!
Objective My goal is to help you extract key moments from a video when you provide captions/transcripts, eliminating the need to watch the entire video. This way, you can effortlessly navigate to the specific key moment you are searching for in your recorded teams’ meetings or university video lectures.
Contributions: Created dataset from publicly available 78 Lecture videos of Machine Learning — by Dr.
read more
ZooSegNet: An Ensemble of Zooplankton Classification and Segmentation for Optimal False Positive-False Negative Trade-Off
Github Link
Abstract In the realm of oceanic ecosystems, the vital role of zooplankton in maintaining equilibrium and facilitating essential Earth processes has garnered significant attention. Addressing the intricate challenge of accurately recognizing zooplankton is essential for scientific studies and measurements. However, the manual identification of zooplankton, while indispensable, is hindered by its labour-intensive and time-consuming nature, primarily due to the requirement for specialized expertise. The emergence of deep learning has opened up a transformative avenue for progress, leveraging its impressive performance in various classification and segmentation tasks.
read more
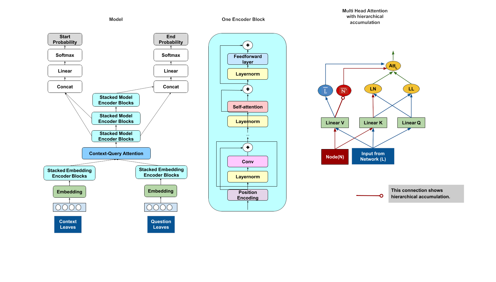
QATNet: Structural Embedding of Constituency Trees in the Attention-based Model for Machine Comprehension
Github link
Abstract Incorporating hierarchical structures for various Natural Language Processing (NLP) tasks, which involves training the model with syntactic information of constituency trees, has been shown to be very effective. Constituency trees in the simplest form are graph representations of sentences that capture and illustrate syntactic hierarchical structure of a sentence by showing how words are grouped into constituents. However, the majority of research in NLP using Deep Learning to incorporate structural information has been conducted on recurrent models, which are effective but operate sequentially.
read more